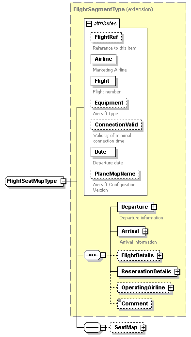
complexType FlightSeatMapType
diagram sigws_p375.png
type extension of FlightSegmentType
properties
base FlightSegmentType
children Departure Arrival FlightDetails ReservationDetails OperatingAirline Comment SeatMap
used by
element SIG_AirServicesRS/Itinerary/FlightSegment
attributes
Name  Type  Use  Default  Fixed  Annotation
FlightRef  s:string  optional      
documentation
Reference to this item
Airline  derived by: s:string  required      
documentation
Marketing Airline
Flight  s:string  required      
documentation
Flight number
Equipment  s:string        
documentation
Aircraft type
ConnectionValid  derived by: s:string        
documentation
Validity of minimal connection time
Date  s:date  required      
documentation
Departure date
PlaneMapName  s:string  optional      
documentation
Aircraft Configuration Version
source <s:complexType name="FlightSeatMapType">
 
<s:complexContent>
   
<s:extension base="FlightSegmentType">
     
<s:sequence>
       
<s:element name="SeatMap" type="SeatMapType" minOccurs="0"/>
     
</s:sequence>
   
</s:extension>
 
</s:complexContent>
</s:complexType>

element FlightSeatMapType/SeatMap
diagram sigws_p376.png
type SeatMapType
properties
minOcc 0
maxOcc 1
content complex
children CabinMap Errors
source <s:element name="SeatMap" type="SeatMapType" minOccurs="0"/>


XML Schema documentation generated by XMLSpy Schema Editor http://www.altova.com/xmlspy