| diagram | ![]() |
||||||||||||||||||||||||||||||||||||||||||||||
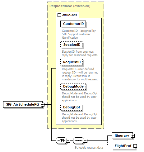
| type | extension of RequestBase | ||||||||||||||||||||||||||||||||||||||||||||||
| properties |
|
||||||||||||||||||||||||||||||||||||||||||||||
| children | Itinerary FlightPref | ||||||||||||||||||||||||||||||||||||||||||||||
| used by |
|
||||||||||||||||||||||||||||||||||||||||||||||
| attributes |
|
||||||||||||||||||||||||||||||||||||||||||||||
| source | <s:element name="SIG_AirScheduleRQ"> <s:complexType> <s:complexContent> <s:extension base="RequestBase"> <s:choice> <s:sequence> <s:annotation> <s:documentation>Schedule request data</s:documentation> </s:annotation> <s:element name="Itinerary" type="SchedItineraryType"> <s:unique name="testUniqueSchedODRef"> <s:selector xpath="OriginDestination"/> <s:field xpath="@ODRef"/> </s:unique> </s:element> <s:element name="FlightPref" type="FlightPrefType" minOccurs="0"/> </s:sequence> </s:choice> </s:extension> </s:complexContent> </s:complexType> </s:element> |
| diagram | ![]() |
||||||||||||
| type | SchedItineraryType | ||||||||||||
| properties |
|
||||||||||||
| children | OriginDestination | ||||||||||||
| identity constraints |
|
||||||||||||
| source | <s:element name="Itinerary" type="SchedItineraryType"> <s:unique name="testUniqueSchedODRef"> <s:selector xpath="OriginDestination"/> <s:field xpath="@ODRef"/> </s:unique> </s:element> |
| diagram | ![]() |
||||||||||||||||||||||||||||||||||||||||||||||||||||||||||||||||||||||
| type | FlightPrefType | ||||||||||||||||||||||||||||||||||||||||||||||||||||||||||||||||||||||
| properties |
|
||||||||||||||||||||||||||||||||||||||||||||||||||||||||||||||||||||||
| attributes |
|
||||||||||||||||||||||||||||||||||||||||||||||||||||||||||||||||||||||
| source | <s:element name="FlightPref" type="FlightPrefType" minOccurs="0"/> |