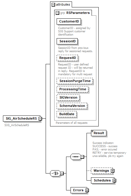
element SIG_AirScheduleRS
diagram sigws_p92.png
properties
content complex
children Result Warnings Schedules Errors
used by
complexType SIG_ResponseType
attributes
Name  Type  Use  Default  Fixed  Annotation
CustomerID  s:string  required      
documentation
CustomerID - assigned by SIG Support customer identification
SessionID  s:string  required      
documentation
SessionID from previous reply for sessioned requests.
RequestID  s:string  optional      
documentation
RequestID - user defined request ID - will be returned in reply. RequestID is mandatory for multi request
SessionPurgeTime  s:duration  optional      
ProcessingTime  s:time  optional      
SIGVersion  s:string  optional      
SchemaVersion  s:string  optional      
BuildDate  s:string  optional      
annotation
documentation
SIG_AirScheduleRS
source <s:element name="SIG_AirScheduleRS">
 
<s:annotation>
   
<s:documentation>SIG_AirScheduleRS</s:documentation>
 
</s:annotation>
 
<s:complexType>
   
<s:choice>
     
<s:sequence>
       
<s:element name="Result" type="ResultType">
         
<s:annotation>
           
<s:documentation>
Success indicator:
SUCCESS - success
FAIL - error occured
RETRY - service temporary unavailable, pls try again
</s:documentation>
         
</s:annotation>
       
</s:element>
       
<s:element name="Warnings" type="WarningsType" minOccurs="0"/>
       
<s:element name="Schedules">
         
<s:complexType>
           
<s:sequence>
             
<s:element name="Schedule" type="ScheduleType" minOccurs="0" maxOccurs="unbounded"/>
           
</s:sequence>
         
</s:complexType>
       
</s:element>
     
</s:sequence>
     
<s:element name="Errors" type="ErrorsType"/>
   
</s:choice>
   
<s:attributeGroup ref="RSParameters"/>
 
</s:complexType>
</s:element>

element SIG_AirScheduleRS/Result
diagram sigws_p93.png
type ResultType
properties
content simple
facets
Kind Value Annotation
enumeration SUCCESS
enumeration FAIL
enumeration RETRY
annotation
documentation

Success indicator:
SUCCESS - success
FAIL - error occured
RETRY - service temporary unavailable, pls try again
source <s:element name="Result" type="ResultType">
 
<s:annotation>
   
<s:documentation>
Success indicator:
SUCCESS - success
FAIL - error occured
RETRY - service temporary unavailable, pls try again
</s:documentation>
 
</s:annotation>
</s:element>

element SIG_AirScheduleRS/Warnings
diagram sigws_p94.png
type WarningsType
properties
minOcc 0
maxOcc 1
content complex
children Warning
source <s:element name="Warnings" type="WarningsType" minOccurs="0"/>

element SIG_AirScheduleRS/Schedules
diagram sigws_p95.png
properties
content complex
children Schedule
source <s:element name="Schedules">
 
<s:complexType>
   
<s:sequence>
     
<s:element name="Schedule" type="ScheduleType" minOccurs="0" maxOccurs="unbounded"/>
   
</s:sequence>
 
</s:complexType>
</s:element>

element SIG_AirScheduleRS/Schedules/Schedule
diagram sigws_p96.png
type ScheduleType
properties
minOcc 0
maxOcc unbounded
content complex
children FlightSegment
attributes
Name  Type  Use  Default  Fixed  Annotation
ODRef  s:string        
documentation
Reference to this item
TravelTime  s:duration        
documentation
Total travel time. Format [nD]nHnM
MinDepDate  s:string        
documentation
Min departure date
MaxDepDate  s:string        
documentation
Max departure date
Days  s:string        
documentation
Days of the week ( 1-Mon, 2-Tue, ...)
WeekFreq  s:string        
documentation
Weekly frequency
source <s:element name="Schedule" type="ScheduleType" minOccurs="0" maxOccurs="unbounded"/>

element SIG_AirScheduleRS/Errors
diagram sigws_p97.png
type ErrorsType
properties
content complex
children Error
source <s:element name="Errors" type="ErrorsType"/>


XML Schema documentation generated by XMLSpy Schema Editor http://www.altova.com/xmlspy