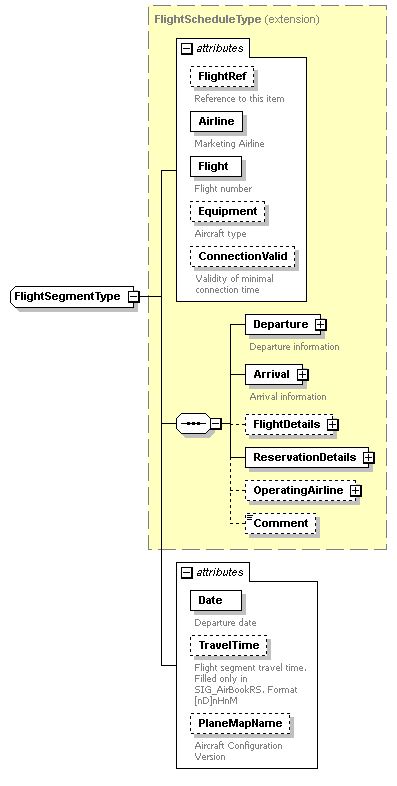
complexType FlightSegmentType
diagram sigws_p381.png
type extension of FlightScheduleType
properties
base FlightScheduleType
children Departure Arrival FlightDetails ReservationDetails OperatingAirline Comment
used by
elements SIG_AirAvailRS/ItineraryOptions/ItineraryOption/FlightSegments/FlightSegment AirItineraryType/FlightSegment ShopOptionType/ItineraryOptions/ItineraryOption/FlightSegment
complexType FlightSeatMapType
attributes
Name  Type  Use  Default  Fixed  Annotation
FlightRef  s:string  optional      
documentation
Reference to this item
Airline  derived by: s:string  required      
documentation
Marketing Airline
Flight  s:string  required      
documentation
Flight number
Equipment  s:string        
documentation
Aircraft type
ConnectionValid  derived by: s:string        
documentation
Validity of minimal connection time
Date  s:date  required      
documentation
Departure date
TravelTime  s:duration        
documentation
Flight segment travel time. Filled only in SIG_AirBookRS. Format [nD]nHnM
PlaneMapName  s:string  optional      
documentation
Aircraft Configuration Version
source <s:complexType name="FlightSegmentType">
 
<s:complexContent>
   
<s:extension base="FlightScheduleType">
     
<s:attribute name="Date" type="s:date" use="required">
       
<s:annotation>
         
<s:documentation>Departure date</s:documentation>
       
</s:annotation>
     
</s:attribute>
     
<s:attribute name="TravelTime" type="s:duration">
       
<s:annotation>
         
<s:documentation>Flight segment travel time. Filled only in SIG_AirBookRS. Format [nD]nHnM</s:documentation>
       
</s:annotation>
     
</s:attribute>
     
<s:attribute name="PlaneMapName" type="s:string" use="optional">
       
<s:annotation>
         
<s:documentation>Aircraft Configuration Version</s:documentation>
       
</s:annotation>
     
</s:attribute>
   
</s:extension>
 
</s:complexContent>
</s:complexType>

attribute FlightSegmentType/@Date
type s:date
properties
use required
annotation
documentation
Departure date
source <s:attribute name="Date" type="s:date" use="required">
 
<s:annotation>
   
<s:documentation>Departure date</s:documentation>
 
</s:annotation>
</s:attribute>

attribute FlightSegmentType/@TravelTime
type s:duration
annotation
documentation
Flight segment travel time. Filled only in SIG_AirBookRS. Format [nD]nHnM
source <s:attribute name="TravelTime" type="s:duration">
 
<s:annotation>
   
<s:documentation>Flight segment travel time. Filled only in SIG_AirBookRS. Format [nD]nHnM</s:documentation>
 
</s:annotation>
</s:attribute>

attribute FlightSegmentType/@PlaneMapName
type s:string
properties
use optional
annotation
documentation
Aircraft Configuration Version
source <s:attribute name="PlaneMapName" type="s:string" use="optional">
 
<s:annotation>
   
<s:documentation>Aircraft Configuration Version</s:documentation>
 
</s:annotation>
</s:attribute>


XML Schema documentation generated by XMLSpy Schema Editor http://www.altova.com/xmlspy