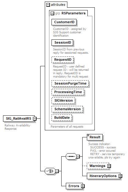
element SIG_RailAvailRS
diagram sigws_p222.png
properties
content complex
children Result Warnings ItineraryOptions Errors
used by
complexType SIG_ResponseType
attributes
Name  Type  Use  Default  Fixed  Annotation
CustomerID  s:string  required      
documentation
CustomerID - assigned by SIG Support customer identification
SessionID  s:string  required      
documentation
SessionID from previous reply for sessioned requests.
RequestID  s:string  optional      
documentation
RequestID - user defined request ID - will be returned in reply. RequestID is mandatory for multi request
SessionPurgeTime  s:duration  optional      
ProcessingTime  s:time  optional      
SIGVersion  s:string  optional      
SchemaVersion  s:string  optional      
BuildDate  s:string  optional      
annotation
documentation
Railway Availability Response
source <s:element name="SIG_RailAvailRS">
 
<s:annotation>
   
<s:documentation>Railway Availability Response</s:documentation>
 
</s:annotation>
 
<s:complexType>
   
<s:choice>
     
<s:sequence>
       
<s:element name="Result" type="ResultType">
         
<s:annotation>
           
<s:documentation>Success indicator:
  SUCCESS - success
  FAIL - error occured
  RETRY - service temporary unavailable, pls try again
</s:documentation>
         
</s:annotation>
       
</s:element>
       
<s:element name="Warnings" type="WarningsType" minOccurs="0"/>
       
<s:element name="ItineraryOptions">
         
<s:complexType>
           
<s:sequence>
             
<s:element name="ItineraryOption" minOccurs="0" maxOccurs="unbounded">
               
<s:complexType>
                 
<s:sequence>
                   
<s:element name="ItinerarySegments" type="RailItineraryType"/>
                   
<s:element name="Fares">
                     
<s:complexType>
                       
<s:sequence>
                         
<s:element name="Fare" minOccurs="0" maxOccurs="unbounded">
                           
<s:complexType>
                             
<s:sequence>
                               
<s:element name="Price" type="RailPriceType"/>
                               
<s:element name="Reservation">
                                 
<s:complexType>
                                   
<s:attribute name="Refs" type="strlist" use="required"/>
                                 
</s:complexType>
                               
</s:element>
                               
<s:element name="RuleKey" type="s:string"/>
                             
</s:sequence>
                             
<s:attributeGroup ref="AvailFare"/>
                             
<s:attribute name="SeatType" type="s:string" use="required"/>
                             
<s:attribute name="ServiceClass" type="s:string" use="required"/>
                             
<s:attribute name="MealType" type="s:string" use="required"/>
                           
</s:complexType>
                         
</s:element>
                       
</s:sequence>
                     
</s:complexType>
                   
</s:element>
                 
</s:sequence>
                 
<s:attributeGroup ref="ItineraryDetails"/>
               
</s:complexType>
             
</s:element>
           
</s:sequence>
         
</s:complexType>
       
</s:element>
     
</s:sequence>
     
<s:element name="Errors" type="ErrorsType"/>
   
</s:choice>
   
<s:attributeGroup ref="RSParameters"/>
 
</s:complexType>
</s:element>

element SIG_RailAvailRS/Result
diagram sigws_p223.png
type ResultType
properties
content simple
facets
Kind Value Annotation
enumeration SUCCESS
enumeration FAIL
enumeration RETRY
annotation
documentation
Success indicator:
  SUCCESS - success
  FAIL - error occured
  RETRY - service temporary unavailable, pls try again
source <s:element name="Result" type="ResultType">
 
<s:annotation>
   
<s:documentation>Success indicator:
  SUCCESS - success
  FAIL - error occured
  RETRY - service temporary unavailable, pls try again
</s:documentation>
 
</s:annotation>
</s:element>

element SIG_RailAvailRS/Warnings
diagram sigws_p224.png
type WarningsType
properties
minOcc 0
maxOcc 1
content complex
children Warning
source <s:element name="Warnings" type="WarningsType" minOccurs="0"/>

element SIG_RailAvailRS/ItineraryOptions
diagram sigws_p225.png
properties
content complex
children ItineraryOption
source <s:element name="ItineraryOptions">
 
<s:complexType>
   
<s:sequence>
     
<s:element name="ItineraryOption" minOccurs="0" maxOccurs="unbounded">
       
<s:complexType>
         
<s:sequence>
           
<s:element name="ItinerarySegments" type="RailItineraryType"/>
           
<s:element name="Fares">
             
<s:complexType>
               
<s:sequence>
                 
<s:element name="Fare" minOccurs="0" maxOccurs="unbounded">
                   
<s:complexType>
                     
<s:sequence>
                       
<s:element name="Price" type="RailPriceType"/>
                       
<s:element name="Reservation">
                         
<s:complexType>
                           
<s:attribute name="Refs" type="strlist" use="required"/>
                         
</s:complexType>
                       
</s:element>
                       
<s:element name="RuleKey" type="s:string"/>
                     
</s:sequence>
                     
<s:attributeGroup ref="AvailFare"/>
                     
<s:attribute name="SeatType" type="s:string" use="required"/>
                     
<s:attribute name="ServiceClass" type="s:string" use="required"/>
                     
<s:attribute name="MealType" type="s:string" use="required"/>
                   
</s:complexType>
                 
</s:element>
               
</s:sequence>
             
</s:complexType>
           
</s:element>
         
</s:sequence>
         
<s:attributeGroup ref="ItineraryDetails"/>
       
</s:complexType>
     
</s:element>
   
</s:sequence>
 
</s:complexType>
</s:element>

element SIG_RailAvailRS/ItineraryOptions/ItineraryOption
diagram sigws_p226.png
properties
minOcc 0
maxOcc unbounded
content complex
children ItinerarySegments Fares
attributes
Name  Type  Use  Default  Fixed  Annotation
ODRef  derived by: s:string  required      
documentation
Reference to the requested OD
ItineraryRef  s:string  required      
documentation
Reference to this option
From  s:string  required      
documentation
Origin
To  s:string  required      
documentation
Destination
Date  s:date  required      
documentation
Departure date
TravelTime  s:duration  required      
documentation
Total travel time. Format [nD]nHnM
SeatsAvailable  s:int  required      
documentation
Seats currently available for this option
source <s:element name="ItineraryOption" minOccurs="0" maxOccurs="unbounded">
 
<s:complexType>
   
<s:sequence>
     
<s:element name="ItinerarySegments" type="RailItineraryType"/>
     
<s:element name="Fares">
       
<s:complexType>
         
<s:sequence>
           
<s:element name="Fare" minOccurs="0" maxOccurs="unbounded">
             
<s:complexType>
               
<s:sequence>
                 
<s:element name="Price" type="RailPriceType"/>
                 
<s:element name="Reservation">
                   
<s:complexType>
                     
<s:attribute name="Refs" type="strlist" use="required"/>
                   
</s:complexType>
                 
</s:element>
                 
<s:element name="RuleKey" type="s:string"/>
               
</s:sequence>
               
<s:attributeGroup ref="AvailFare"/>
               
<s:attribute name="SeatType" type="s:string" use="required"/>
               
<s:attribute name="ServiceClass" type="s:string" use="required"/>
               
<s:attribute name="MealType" type="s:string" use="required"/>
             
</s:complexType>
           
</s:element>
         
</s:sequence>
       
</s:complexType>
     
</s:element>
   
</s:sequence>
   
<s:attributeGroup ref="ItineraryDetails"/>
 
</s:complexType>
</s:element>

element SIG_RailAvailRS/ItineraryOptions/ItineraryOption/ItinerarySegments
diagram sigws_p227.png
type RailItineraryType
properties
content complex
children RailSegment
source <s:element name="ItinerarySegments" type="RailItineraryType"/>

element SIG_RailAvailRS/ItineraryOptions/ItineraryOption/Fares
diagram sigws_p228.png
properties
content complex
children Fare
source <s:element name="Fares">
 
<s:complexType>
   
<s:sequence>
     
<s:element name="Fare" minOccurs="0" maxOccurs="unbounded">
       
<s:complexType>
         
<s:sequence>
           
<s:element name="Price" type="RailPriceType"/>
           
<s:element name="Reservation">
             
<s:complexType>
               
<s:attribute name="Refs" type="strlist" use="required"/>
             
</s:complexType>
           
</s:element>
           
<s:element name="RuleKey" type="s:string"/>
         
</s:sequence>
         
<s:attributeGroup ref="AvailFare"/>
         
<s:attribute name="SeatType" type="s:string" use="required"/>
         
<s:attribute name="ServiceClass" type="s:string" use="required"/>
         
<s:attribute name="MealType" type="s:string" use="required"/>
       
</s:complexType>
     
</s:element>
   
</s:sequence>
 
</s:complexType>
</s:element>

element SIG_RailAvailRS/ItineraryOptions/ItineraryOption/Fares/Fare
diagram sigws_p229.png
properties
minOcc 0
maxOcc unbounded
content complex
children Price Reservation RuleKey
attributes
Name  Type  Use  Default  Fixed  Annotation
FareRef  s:integer  required      
documentation
Reference to this option
FareBasis  s:string  required      
documentation
Fare basis code
FareType  AvailFareType  required      
documentation
OW/RT/DOW
SeatType  s:string  required      
ServiceClass  s:string  required      
MealType  s:string  required      
source <s:element name="Fare" minOccurs="0" maxOccurs="unbounded">
 
<s:complexType>
   
<s:sequence>
     
<s:element name="Price" type="RailPriceType"/>
     
<s:element name="Reservation">
       
<s:complexType>
         
<s:attribute name="Refs" type="strlist" use="required"/>
       
</s:complexType>
     
</s:element>
     
<s:element name="RuleKey" type="s:string"/>
   
</s:sequence>
   
<s:attributeGroup ref="AvailFare"/>
   
<s:attribute name="SeatType" type="s:string" use="required"/>
   
<s:attribute name="ServiceClass" type="s:string" use="required"/>
   
<s:attribute name="MealType" type="s:string" use="required"/>
 
</s:complexType>
</s:element>

attribute SIG_RailAvailRS/ItineraryOptions/ItineraryOption/Fares/Fare/@SeatType
type s:string
properties
use required
source <s:attribute name="SeatType" type="s:string" use="required"/>

attribute SIG_RailAvailRS/ItineraryOptions/ItineraryOption/Fares/Fare/@ServiceClass
type s:string
properties
use required
source <s:attribute name="ServiceClass" type="s:string" use="required"/>

attribute SIG_RailAvailRS/ItineraryOptions/ItineraryOption/Fares/Fare/@MealType
type s:string
properties
use required
source <s:attribute name="MealType" type="s:string" use="required"/>

element SIG_RailAvailRS/ItineraryOptions/ItineraryOption/Fares/Fare/Price
diagram sigws_p230.png
type RailPriceType
properties
content complex
attributes
Name  Type  Use  Default  Fixed  Annotation
Total  s:decimal  optional      
documentation
Total amount
TotalAddCollect  s:decimal  optional      
documentation
Total exchange amount
AddCollect  s:decimal  optional      
documentation
Exchange amount
Currency  s:string  required      
documentation
Currency
BaseFare  s:decimal  optional      
documentation
Base fare
OldBaseFare  s:decimal  optional      
documentation
Old base fare
BaseCurrency  s:string  optional      
documentation
Currency of the base fare
Taxes  s:decimal        
documentation
Ticket taxes in ticketing currency
PaidTaxes  s:decimal        
documentation
Paid ticket taxes in ticketing currency
ExchangeRate  s:string        
documentation
Exchange rate
source <s:element name="Price" type="RailPriceType"/>

element SIG_RailAvailRS/ItineraryOptions/ItineraryOption/Fares/Fare/Reservation
diagram sigws_p231.png
properties
content complex
attributes
Name  Type  Use  Default  Fixed  Annotation
Refs  strlist  required      
source <s:element name="Reservation">
 
<s:complexType>
   
<s:attribute name="Refs" type="strlist" use="required"/>
 
</s:complexType>
</s:element>

attribute SIG_RailAvailRS/ItineraryOptions/ItineraryOption/Fares/Fare/Reservation/@Refs
type strlist
properties
use required
source <s:attribute name="Refs" type="strlist" use="required"/>

element SIG_RailAvailRS/ItineraryOptions/ItineraryOption/Fares/Fare/RuleKey
diagram sigws_p232.png
type s:string
properties
content simple
source <s:element name="RuleKey" type="s:string"/>

element SIG_RailAvailRS/Errors
diagram sigws_p233.png
type ErrorsType
properties
content complex
children Error
source <s:element name="Errors" type="ErrorsType"/>


XML Schema documentation generated by XMLSpy Schema Editor http://www.altova.com/xmlspy